Chapter Contents

Previous

Next
SAS/ACCESS Interface to CA-DATACOM/DB: Reference

SAS/ACCESS Descriptor Files

SAS/ACCESS software uses SAS/ACCESS descriptor files to establish a connection between the SAS System and CA-DATACOM/DB. To create these files, you use the ACCESS procedure.

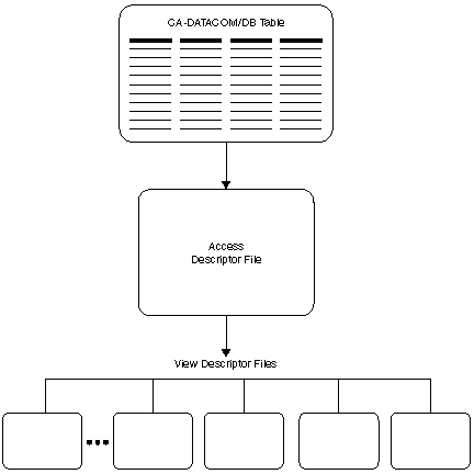
There are two types of descriptor files: access descriptors and view descriptors. Relationships Among a CA-DATACOM/DB Table, Access Descriptor Files, and View Descriptor Files illustrates the relationships among a CA-DATACOM/DB table, access descriptors, and view descriptors.

Relationships Among a CA-DATACOM/DB Table, Access Descriptor Files, and View Descriptor Files

[IMAGE]

The two types of descriptor files are discussed next. Defining SAS/ACCESS Descriptor Files shows you how to create and edit these files.


Access Descriptor Files

Access descriptor files are of member type ACCESS. Each access descriptor holds essential information about one CA-DATACOM/DB table you want to access, for example, the table name, field names, and data types. It also contains corresponding SAS System information, such as the SAS column names, formats, and informats. Typically, you have one access descriptor for each CA-DATACOM/DB table.

An access descriptor describes one CA-DATACOM/DB table. You cannot create a single access descriptor that references two CA-DATACOM/DB tables.


View Descriptor Files

View descriptor files are sometimes called SAS views, because their member type is VIEW. This book uses the term view descriptor to distinguish them from views created by the SQL procedure.

Each view descriptor can define all of the data or a particular subset of the data described by one access descriptor (and therefore one CA-DATACOM/DB table). For example, you may want to use only three of four possible fields in the table and only some of the values stored in the fields. The view descriptor allows you to select the fields you want and, by specifying selection criteria, to select only the specific data you want. (For example, your selection criteria might be that the date of transaction is January 3, 1989, and that customers' names begin with W.) Typically, for each access descriptor, you have several view descriptors, which select different subsets of data.

You can join data from multiple CA-DATACOM/DB tables with the SQL procedure. The SQL procedure can join SAS data files, PROC SQL views, and SAS/ACCESS view descriptors. See Using CA-DATACOM/DB Data in SAS Programs and Browsing and Updating CA-DATACOM/DB Data for examples that use the SQL procedure.


Chapter Contents

Previous

Next

Top of Page

Copyright 1999 by SAS Institute Inc., Cary, NC, USA. All rights reserved.